Описание возможностей системы мотивации
Актуально начиная с версии релиза 2.001.001
Содержание
Введение
Функционал используется для автоматического расчета заработной платы сотрудникам по заданным параметрам, с учетом всех необходимых начислений и удержаний.
Описание
Путь перехода
Расположение в меню интерфейса: Управление персоналом → Мотивация

Все инструменты по работе и настройке системы мотивации 5S AUTO собраны в этом блоке.
Установка начислений
Способы открытия обработки:
- Обработку можно вызвать отдельно:
Путь из меню интерфейса: Управление персоналом → Мотивация → Настройки → Установка начислений
В открывшемся окне нужно выбрать подразделение и должность. - Можно вызвать обработку из справочника “Сотрудники”.
Путь из меню интерфейса: Управление персоналом → Сотрудники → Справочники → Сотрудники

В справочнике требуется выбрать подразделение и сотрудника. По кнопке “Перейти → Параметры начислений” открывается окно “Настройка начислений зарплаты (по сотруднику)”:

Отображаются виды начислений з/п: основное – система стимуляции, нарушение и т.д. Могут быть установлены цели и премии за их достижение.
Виды начислений можно назначить как на конкретного сотрудника, так и на должность и подразделение (например, всем механикам 3 разряда).
Документ “Начисление зарплаты”
Документ “Начисление зарплаты” предназначен для подсчета и суммирования всех начислений по сотруднику за период. Формирует задолженность компании перед сотрудником на сумму его начислений.
Переход в реестр документов: Управление персоналом → Мотивация → Документы → Начисление зарплаты

Ниже представлены начисления, которые рассчитываются в документе “Начисление заработной платы”.

Возможно использование стандартных начислений Альфа-Авто либо начислений 5S AUTO.
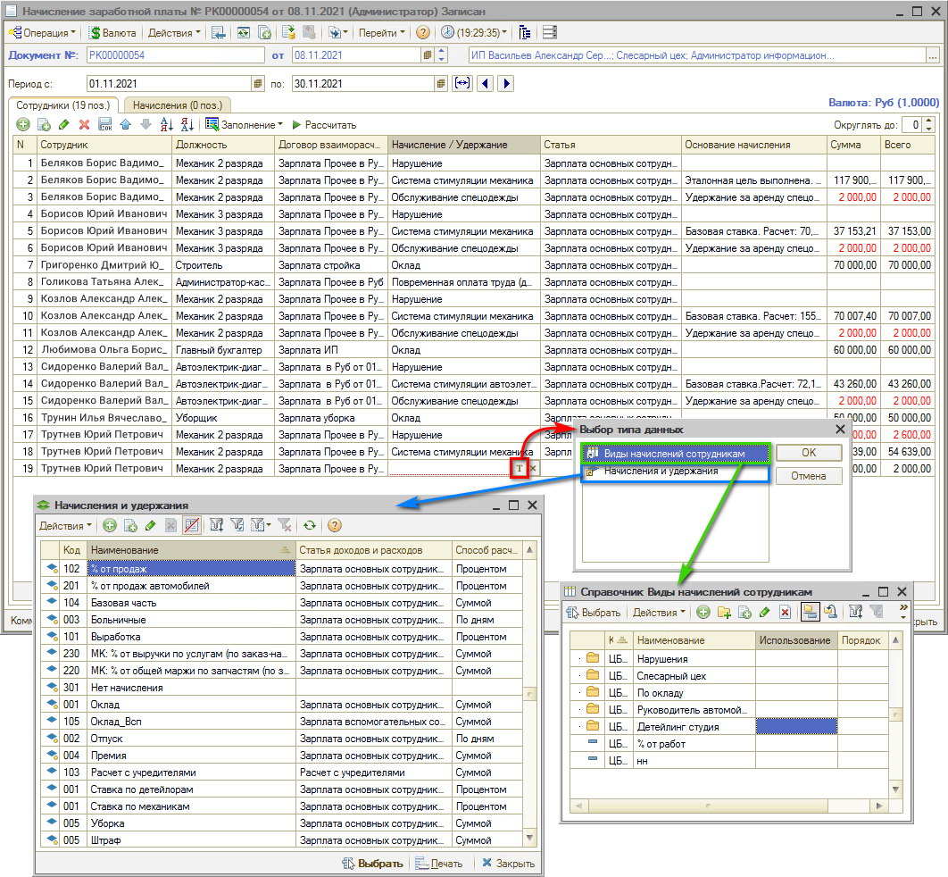
В виде начисления можно выбрать тип данных: Виды начислений сотрудникам (справочник 5S AUTO) или Начисления и удержания (справочник Раруса).

Вкладка “Сотрудники”
Чтобы заполнить документ начислениями за текущий период, требуется нажать кнопку “Рассчитать”.

Производится заполнение всеми сотрудниками со всеми видами начисления, система делает расчет по каждому начислению за указанный период.
В столбце “Основание начисления” указывается, на основании чего система рассчитала начисление.
Красным в сумме указываются удержания.
Вкладка “Начисления”
На вкладке “Начисления” указаны документы начисления.

В каждом конкретном Заказ-наряде можно нажать кнопку “Перейти” и выбрать “Начисления заработной платы”.

Таким образом можно увидеть, кому из сотрудников были сделаны начисления по конкретному документу.

Документ “Выплата зарплаты”
Документ "Выплата заработной платы" предназначен для учета выплаты денежных средств из операционной кассы компании.
После проведения документа “Начисление зарплаты” в программе формируется долг компании перед сотрудником по его зарплатному договору. Документ “Выплата заработной платы”, введенный на основании документа “Начисление зарплаты”, снимает этот долг с компании.

В случае создания документа "Выплата заработной платы" на основании документа "Начисление зарплаты" данные подтянутся и документ заполнится значениями автоматически.
При создании же нового документа "Выплата заработной платы" его нужно заполнить сотрудниками нажатием на кнопку "Заполнение" → "Заполнить по текущей задолженности".

Печатные формы документа "Выплата зарплаты":
- Выплата зарплаты – простая печатная форма, содержит список сотрудников и информацию о выплате.
- Платежная ведомость – унифицированная печатная форма №Т-53, утвержденная постановлением Госкомстата России.
Отчет “Расчет зарплаты”
Путь: Управление персоналом → Мотивация → Отчеты → Расчет зарплаты

Требуется установить нужный период и нажать кнопку “Сформировать”.

Отчет показывает “Расчетное значение” и “Начислено” в разрезе подразделений, сотрудников и документов.
Начислено – это сумма по документу “Начислено” (то, что уже ушло в долг компании перед сотрудником за месяц).
Расчетное значение – актуальное количество начислений и удержаний за выбранный период в отчете на момент его формирования.
Отклонение – это разность между “Расчетное значение” и “Начислено”. Если всё начислено корректно, этот столбец будет пустым. Если есть отклонение, значит после формирования документа “Начислено” были какие-то изменения в документах, которые попали в “Расчетное значение”: можно найти по какому конкретно документу расхождение и установить причину.
До момента начисления зарплаты отчет позволяет увидеть, сколько начислено по заданным формулам.

Можно показать сотруднику, сколько денег он получит за этот месяц. В разрезе документов видно, сколько начислено по документу, например, по конкретному заказ-наряду.
-
Необязательно:
-
Уточните, пожалуйста, почему: